Alteryx Date Format

How can I clean and change Date Format in Alteryx? The Information Lab

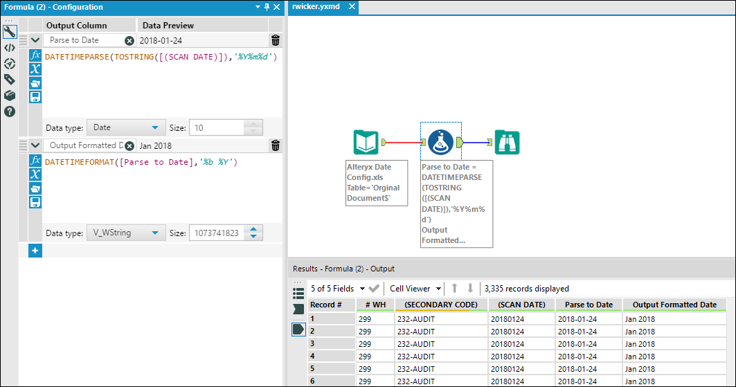
Alteryx Date Format. Select the date/time field to. Web there are 2 options:

How can I clean and change Date Format in Alteryx? The Information Lab
How can I clean and change Date Format in Alteryx? The Information Lab

Web there are 2 options: For additional accuracy (up to 18 digits of. Select the date/time field to.

For additional accuracy (up to 18 digits of. Select the date/time field to. For additional accuracy (up to 18 digits of. Web there are 2 options: